Narrative Link
Node-based dialogue engine for Unity with a Graph Editor, runtime manager, portraits/audio bridges, sample scene, and tools.





Videos
Description
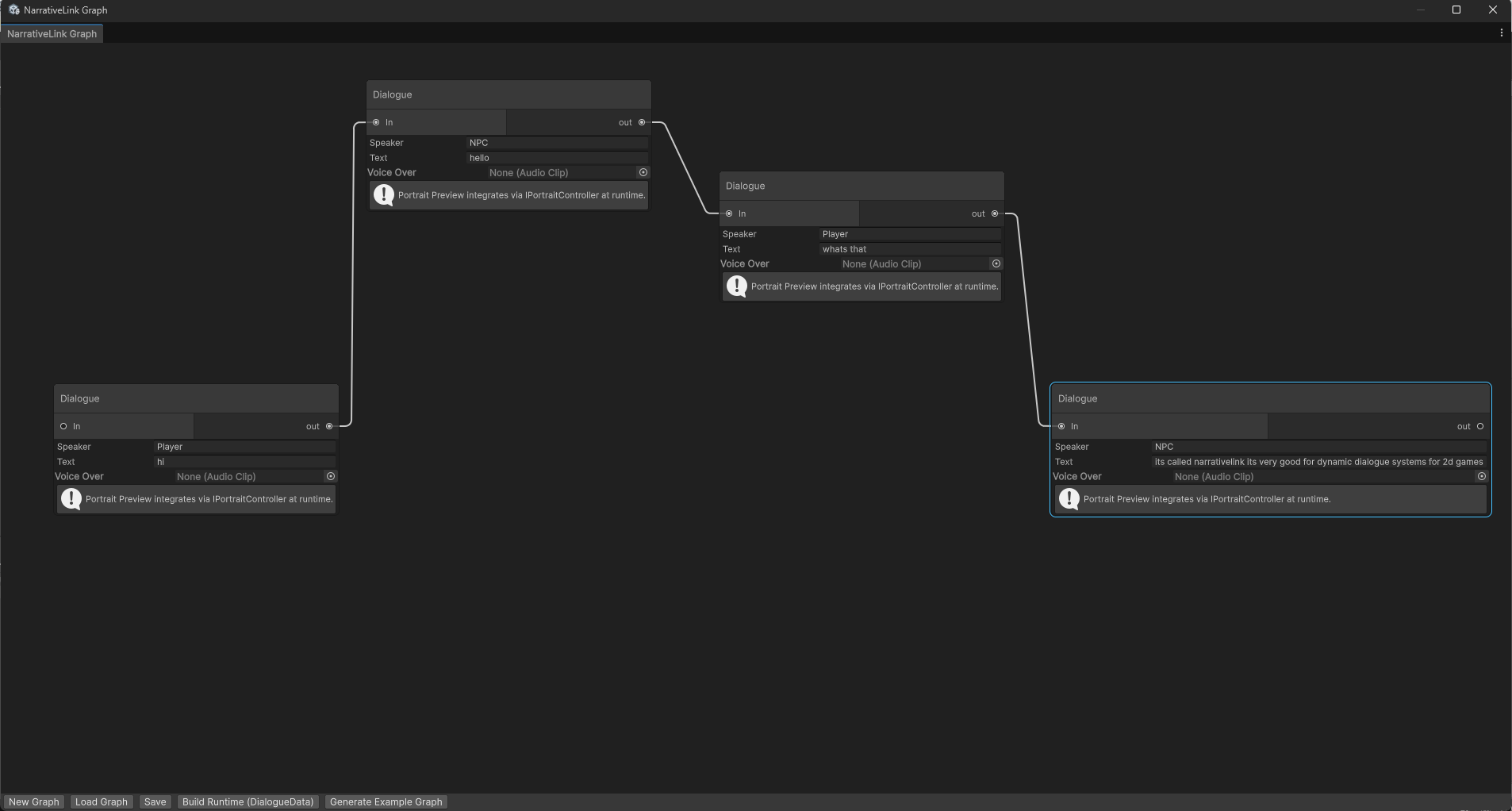
NarrativeLink is a robust, production-ready, node-based narrative engine for Unity. It cleanly separates creation, storage, and runtime so designers and programmers can collaborate efficiently. Build conversations with a visual Graph Editor (Dialogue, Branch, Event, Symphony nodes), export to lightweight ScriptableObjects, and play them through a flexible Dialogue Manager that drives UI, portrait animation, and audio.
The package includes a complete sample scene (player/NPC, prompt to talk, bottom dialogue panel), generic portrait/audio bridges for out-of-the-box demos, and editor tooling for Localization (CSV export), content-wide Search, and a first-time Welcome/Tutorial window. It’s suitable for visual novels, RPGs, action-adventures, and any 2D project that needs branching, dynamic dialogue with minimal boilerplate.
Key parts are interface-driven (IPortraitController, IAudioService) so you can plug in your own animation/audio stacks (e.g., pixie2dstudio, symphony) or keep the included generic implementations.
The package includes a complete sample scene (player/NPC, prompt to talk, bottom dialogue panel), generic portrait/audio bridges for out-of-the-box demos, and editor tooling for Localization (CSV export), content-wide Search, and a first-time Welcome/Tutorial window. It’s suitable for visual novels, RPGs, action-adventures, and any 2D project that needs branching, dynamic dialogue with minimal boilerplate.
Key parts are interface-driven (IPortraitController, IAudioService) so you can plug in your own animation/audio stacks (e.g., pixie2dstudio, symphony) or keep the included generic implementations.
Tutorial
Written Tutorial
Prefer step-by-step written docs? Read the tutorial here:
Customize Theme
Presets